Fenêtre Historique
Le journal peut être ouvert à partir de la plupart des fenêtres dans dRofus. L'historique sera alors affiché pour la pièce/l'Item en question, etc. L'historique peut également être ouvert depuis le menu du haut Historique -> Historique
Dans cette fenêtre, l'historique est divisé en 7 parties :
- Pièce
- Gabarits de pièces
- Groupes
- Programme fonctionnel
- Item
- Équipements existants
- TIDA
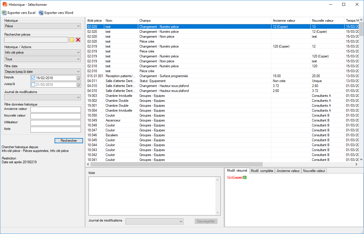
Une fois que vous avez choisi le type d'historique dans lequel vous voulez rechercher, vous pouvez filtrer plus en détail. Si, par exemple, vous ne voulez que voir les modifications apportées à la FPP, sélectionnez FPP. Vous pouvez également filtrer les données provenant d'un onglet spécifique dans le formulaire FPP et, enfin, d'un champ spécifique situé sous cet onglet. Si vous voulez, par exemple, afficher toutes les modifications apportées à la FPP pendant le dernier mois pour la pièce située dans la fonction 15 sur des champs qui impliquent Electro, procédez de la façon suivante : Choisissez l'historique des FPP dans le champ Historique, tapez 15 dans le champ no. (n°) pour limiter le filtre aux pièces de votre choix. Tapez "El" dans champ pour choisir les bons champs puis, enfin, tapez le dernier mois sous depuis la date. La figure 34 ci-dessous donne un exemple de ce qui précède.
Vous pouvez utiliser Filtre Données pour rechercher les entrées de l'historique qui vous intéressent. Vous pouvez utiliser * comme caractère de remplacement pour permettre les recherches de texte libre.
Du texte ou une note, appelée « Note d'historique » peut être rattachée à toutes les entrées dans l'historique. Ce texte pourra être, par exemple, un commentaire expliquant pourquoi la modification a été effectuée ou le compte-rendu de la réunion où la modification a été adoptée. Vous pouvez choisir une ou plusieurs entrées dans l'historique et taper des commentaires dans le champ de commentaire. Vous pourrez ensuite rechercher ce texte si vous voulez, par exemple, afficher toutes les modifications liées à une raison précise ou à un ensemble de comptes-rendus.
Astuce : Vous pouvez également rechercher en parcourant tous les historiques en même temps. Pour ce faire, choisissez "Rechercher dans tout", puis choisissez le type d'historique. Le résultat s'affiche alors dans la colonne Historique.
Astuce |
Astuce |